最近完成了移动编程课程的学习,加上其它安卓开发项目的经历,感觉收获颇为丰富。故在此总结整理安卓开发中比较常见的一些问题,技巧和指南。
Android Studio是谷歌基于IntelliJ IDEA社区版开发的,面向安卓开发的免费集成开发环境。其方便快捷的开发调试和可视化UI编辑可以令安卓开发事半功倍。本项目所使用集成开发环境为Android Studio 4.1.1,编程语言为Java,使用JDK 1.8,使用Gradle 4.1.1进行项目工程构建和依赖管理。
Android Studio新建项目时选择一个Activity模板作为默认MainActivity,先选择Empty Activity作为开始。接着,Minimum SDK指的是本项目所支持的最小安卓SDK,点击“Help me choose”会出现如下界面帮助选择合适的安卓最小SDK版本:
图1 安卓API版本选择帮助界面
其中CUMULATIVE DISTRIBUTION表示如果支持该安卓版本以上设备,则预估能支持安卓设备占所有安卓设备的百分比。可见Minimum SDK越小所能支持设备越多,但没有必要一味追求支持更多设备,这需要根据一定的市场调查与经验来决定。本项目选择支持默认的安卓6.0及以上。
安卓开发常见的开发模式有MVC,MVP,MVVM等(详见本站文章 “学习笔记 | Android开发常用的几种模式”),其中MVC非常容易上手,结构清晰易懂,为了简化开发,本项目使用MVC模式进行开发。
// Top-level build file where you can add configuration options common to all sub-projects/modules.
buildscript {
repositories {
//这里放置项目构建仓库
google()
jcenter()
}
dependencies {
//这里放置项目构建所需的依赖,而不是模块(总之平时用的依赖一般都不是放这里)的依赖
classpath "com.android.tools.build:gradle:4.1.1"
// NOTE: Do not place your application dependencies here; they belong in the individual module build.gradle files
}
}
allprojects {
repositories {
//依赖包仓库,也就是依赖包从哪下载,一般使用国内镜像下载快很多
maven{ url 'http://maven.aliyun.com/nexus/content/groups/public/'}//阿里云的仓库,便于下载依赖包
maven{ url "https://jitpack.io"}
google()
jcenter()
}
}
task clean(type: Delete) {
delete rootProject.buildDir
}…
dependencies {
//这里才是放置要用到的第三方依赖的地方
implementation 'androidx.appcompat:appcompat:1.1.0'
implementation 'com.google.android.material:material:1.1.0'
implementation 'androidx.constraintlayout:constraintlayout:1.1.3'
implementation 'androidx.legacy:legacy-support-v4:1.0.0'
implementation 'androidx.swiperefreshlayout:swiperefreshlayout:1.0.0'
implementation 'androidx.fragment:fragment:1.2.4'
testImplementation 'junit:junit:4.+'
androidTestImplementation 'androidx.test.ext:junit:1.1.1'
androidTestImplementation 'androidx.test.espresso:espresso-core:3.2.0'
implementation 'com.squareup.okhttp3:okhttp:3.10.0'//http通信的依赖库
implementation 'com.github.bumptech.glide:glide:3.7.0'//加载图像的依赖库
implementation 'androidx.swiperefreshlayout:swiperefreshlayout:1.0.0'
implementation 'com.makeramen:roundedimageview:2.2.1'
implementation 'com.google.code.gson:gson:2.8.7'
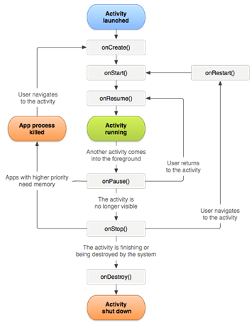
}正如生物一样,Activity和Fragment作为安卓交互程序也有“生死”,也就是生命周期。Activity生命周期:如图为一个Activity从被启动到被停止的生命周期:
图2 Activity生命周期[2]
onCreate(): Ativity被创建的时候,常用于初始化基本布局,使用setContentView()加载布局文件,进行一些其它基本不耗时间的操作,实在需要就用异步线程,避免页面长时间空白。onStart(): Activity被展示的时候,也就是说被创建了不一定要显示出来,但要显示出来了才onStart()。onPause(): Activity将要被挂起的时候,页面失去焦点无法交互,此时Activity仍可见,比如将转入后台运行。onResume():Activity已经从后台唤起并显示出来,将要但还未获得焦点无法操作的时候。onStop(): Activity以及失去焦点且要转入后台的时候,此时Activity已不可见。onRestart(): Activity被挂起后又被唤醒的时候,此时Activity还未显示出来。onDestroy(): Activity被彻底销毁的时候。Fragment生命周期:Fragment生命周期与Activity周期较为类似,但其中比较值得提及的是:
onAttach():Fragment与Activity建立关联的时候,也就是此时Fragment已经知道了拥有自己的“上司”Activity是谁。onActivityCreated():此时建立关联的Activity已经结束了onCreate()并返回。onCreateView():此时初始化Fragment布局,也是将基本的布局加载好,不建议耗时间的操作,实在需要就用异步线程。onDestroyView():Fragment的视图已经被销毁,但与Activity的关联未销毁,仍然可以重新创建视图。onDetach():与Activity的关联将要被解除,Activity在onDestory()时会自动调用与之有关联的Fragment的onDetach()方法。Android 4.0以后网络请求不能在主线程中执行已经是老生常谈了,这是为例放置线程阻塞应用无响应。解决方案一般就是启动异步线程进行处理,UI线程和网络请求就分离开了,各干各的。但这之间如何通信呢,或者说网络请求结束,不管成功失败,如何告诉UI线程?这将在3.3.3 Handler消息处理中提到。线程通常还要用到线程辅助类Runnable,在Runnable的要求强制重写的方法run()中执行网络请求任务。例如:
Runnable networkRunnable = new Runnable() {
@Override
public void run() {
//可以在此处执行网络请求和数据解析操作,拉取联系人消息之类
}
};
Thread thread = new Thread(networkRunnable);
thread.start();//启动线程不仅如此,耗时操作通常都是在线程中执行的,例如数据库读写和一些其它文件操作之类,可见,多线程是安卓开发中一个重要的技术。
上节中提到,不同线程间如何通信,Handler就是一个易用的方案。如果把各个线程比作各干各活的工人,Handler就像是个中间人,负责把各个工人传来的消息进行处理,并有权操作UI线程中的组件,比如更新TextView的文字(非UI线程是不能操作的)。“工人”如何给Handler发一条消息?实现起来很简单,比如网络请求处理成功以后:
private final int NETWORK_PROCESS_OK = 1;//定义一个数字代号代表网络处理成功
private final int NETWORK_PROCESS_FAIL = 0; //代表网络处理失败
Message msg = handler.obtainMessage();//需要保证此时Handler的实例handler已经实例化不为空。
msg.what= NETWORK_PROCESS_OK;
msg.sendToTarget();
//失败以后也可以传回原因:
Message msg = handler.obtainMessage();
msg.what= NETWORK_PROCESS_FAIL;
msg.obj=reason;//reason一般是String,但可以是任何Object
msg.sendToTarget();而Handler接收到消息后的处理一般如下:
handler = new Handler(){
public void handleMessage(Message msg) {
switch (msg.what) {
case NETWORK_PROCESS_OK:
textview.setText("处理成功!");
break;
case NETWORK_PROCESS_FAIL:
textview.setText("处理失败!原因:" + msg.obj.toString());
break;
}
};
};Activity间使用Intent类进行跳转和数据传输,具体如下:
Intent intent = new Intent(this,TargetActivity.class);//this是一个Activity对象
intent.putExtra(“param1”,paramString1);//通过intent传送额外数据,可以在目标Activity中,使用getIntent()获取传入的intent对象,利用该intent对象的getStringExtra()接受传入的String类型参数,当然也有其它类型的,此处不列举。
startActivity(intent);值得注意的是,Intent所能传输的数据容量是有上限的,过多的数据不建议使用Intent进行传输。
RecyclerView是基于viewholder的回收理念在ListView上的一个升级版,功能强大,当然在不需要进行回收的场景就当然不要用了,例如实现多行可选择的标签,如果标签滑出屏幕外被回收了的话,选中状态也会一起丢失,除非用额外的对象进行选中状态记录。RecyclerView的适用场景是有大量用于展示的列表数据的场景,比如微信的公众号页面的推文卡片、微信朋友圈、QQ的好友列表、小红书的瀑布流帖子等。和ListView类似,要将数据适配到视图上进行展示需要使用适配器Adapter,不同的是RecyclerView的BaseAdapter已经将viewholder模式封装好了,而目前RecyclerView的适配器有很多优秀的第三方库,例如Github上开源的CymChad的适配器助手BaseRecyclerViewAdapterHelper,封装了基本的适配器操作,秩序简短的几行代码就能实现基本的适配操作,也封装了很多功能丰富的类与接口,例如可以实现下拉刷新,上拉加载的接口,可以实现多布局共存的MultiItemAdapter
如上所说,列表视图需要一个中间件:适配器,来将数据适配到布局上,这是一个从结构化的数据到结构化的视图的中间过程,纵观整个项目开发,可以发现有很多地方在使用这样的理念,除了列表视图的适配器以外,装载Fragment的ViewPager的PagerAdapter也是同样使用了适配器的概念,使得ViewPager可以比较方便的管理多个Fragment,降低耦合。同样的,这样的理念也可以运用到有着多种网络请求的场景中,使用工厂模式和适配器理念,将网络请求返回结果适配到实体类对象或UI视图里,这对于降低耦合度和提高多态性是很有帮助的。
[1] Android中 mipmap与drawable区别https://blog.csdn.net/userzhanghao123/article/details/70243872[2] Activity与Fragment生命周期探讨https://www.jianshu.com/p/1b3f829810a1[3] fragment生命周期(总结)https://blog.csdn.net/weixin_33774615/article/details/88126868[4] BaseRecyclerViewAdapterHelperhttps://github.com/CymChad/BaseRecyclerViewAdapterHelper
原文地址:https://ranlychan.top/archives/73.html
版权声明:我们致力于保护作者版权,注重分享,被刊用文章【安卓前端开发培训(学习笔记)】因无法核实真实出处,未能及时与作者取得联系,或有版权异议的,请联系管理员,我们会立即处理! 部分文章是来自自研大数据AI进行生成,内容摘自(百度百科,百度知道,头条百科,中国民法典,刑法,牛津词典,新华词典,汉语词典,国家院校,科普平台)等数据,内容仅供学习参考,不准确地方联系删除处理!;
工作时间:8:00-18:00
客服电话
电子邮件
beimuxi@protonmail.com
扫码二维码
获取最新动态
