力争成为“有声有色”大国的印度,在天文和航天上也颇有野心,
世界天文台巡礼:伊斯兰世界
印度的传统天文学独具一格,从特色鲜明的印度历、二十七星宿到印度占星学,从中能发现古希腊、古巴比伦乃至古代中国的天文学观念,更能感受到独特的印度宇宙观。古印度的数学和天文关系密切,不为人知的是,一些今天大家非常熟悉的数学概念,比如正弦、余弦,正是来自于古代印度天文学家的创造。
Jai Singh二世被誉为是18世纪最开明的印度统治者之一,他翻译过欧几里得的几何原本,也翻译过纳皮尔的数学著作,著名的旅游城市斋普尔,就是由他创建的
谈及古代印度的天文台,最著名的代表,当属斋普尔统治者Jai Singh二世修建的几座简塔·曼塔天文台(Jantar Mantar)。在梵语中,Jantar的意思是装置,Mantar的意思是计算。为了准确测量时间和天体运动,1724-1735年间,热衷天文和建筑的统治者Jai Singh二世在印度各地修建了五座天文台。至今,其中的一些仪器依然可以使用。
斋普尔简塔·曼塔天文台,属于印度的40项世界文化遗产之一
*.简塔·曼塔天文台的选址皆有其含义,比如斋普尔是Jai Singh二世建立的新都;德里是莫卧儿帝国的都城;邬阇衍那位于古代印度天文经典演算的本初子午线上;瓦拉纳西是印度教的圣城;而秣菟罗则是传说中的克利须那之城。秣菟罗的简塔·曼塔天文台如今已经毁坏,其他几座城市的遗迹尚存,其中德里和斋普尔的天文台保存最完整。
以规模最大,保存最完整的斋普尔简塔·曼塔天文台为例,为了取得比当时常见的金属仪器更准去的观测结果,Jai Singh二世决定以砖石建造天文仪器,通过尺寸换取更准确的刻度。这座天文台主要有以下这些仪器——
Samrat Yantra
Samrat Yantra:斋普尔简塔·曼塔天文台中最引人注目的仪器,高达27米,其实这是一台巨大的赤道式日晷。据称,Samrat Yantra能够以精确到2秒的精度测量时间,不过也有人对此表示怀疑,因为投射到标尺的阴影边缘是模糊的,必须通过细线等进行辅助测量。
Rama Yantra
Rama Yantra:包括一系列排列成圆形的柱子,每根柱子上都有刻度,用来测量天体的高度,柱子下方与中心圆柱的连线则标识着天体的方位角。
Jai Prakash Yantra
Jai Prakash Yantra:世界上最大的半球式日晷之一(德里的尺寸更大),和元代郭守敬的仰仪类似。这种日晷的原型也许可以追溯至塞琉古王朝时期的巴比伦学者贝洛苏斯。
Dingamsa Yantra
Dingamsa Yantra:用来测定太阳的方位角并测量日出日落的时间。
Dakshinottara Bhitti
Dakshinottara Bhitti:用来测量天体的经度、高度和天顶距
Rasivalayas Yantra
Rasivalayas Yantra:测量星体的黄道坐标。
Nadivalaya Yantra
Nadivalaya Yantra:两个面上的两个日晷,分别代表南北半球的时间读数。
Yantra Raj Yantra
Yantra Raj Yantra:直径2.34米的青铜星盘,这是世界最大的星盘之一,用来计算印度历法。而星盘本身则诞生于希腊化时代,完善于伊斯兰世界。
简塔·曼塔天文台象征着传统印度天文学的高峰,与此同时,随着西方殖民者的到来,不久之后,在印度的土地上也将建立起一座座现代天文台。
马德拉斯天文台旧照
Jai Singh二世去世后几十年,英国东印度公司的军官William Petrie来到印度。Petrie是位业余天文学家,1786年,他在马德拉斯(今金奈)建立了一座小型私人天文台。退休前,Petrie把天文台的仪器捐给马德拉斯的殖民政府,希望能建立一座官方性质的天文台,以促进印度天文学、地理和航海知识的发展。
建成后不久的马德拉斯天文台
马德拉斯天文台是殖民者在欧洲之外建立的第一座现代天文台。从1792年到1931年,这座天文台运行了一百多年,进行了大量恒星观测,也参与到大地测量、导航和地磁测量等活动中。在这里工作过的,除了来自英国的学者,也有皇家学会的第一位印度学者Chinthamani Ragoonatha Chary。
科代卡纳尔太阳天文台,位于海拔2343米的高山之上
1893年,马德拉斯发生饥荒,为了更好地研究太阳活动,研究地球气象和太阳活动的关系,英国印度事务部和开尔文男爵主持的印度天文台委员会决定在南印度的科代卡纳尔山区(Kodaikanal)建立天文台,马德拉斯天文台的许多设备随后转入科代卡纳尔。科代卡纳尔太阳天文台专注研究太阳、地球大气层和地磁活动,留有从1909年至今的太阳观测记录,至今依然是印度重要的天文台之一。
*.这个开尔文男爵,就是提出绝对零度,发表“两朵乌云”演讲的开尔文男爵。
Nawab Zafar Yar Jung Bahadur(中)和天文台的学者们
1901年,曾在英国留学的海得拉巴贵族Nawab Zafar Yar Jung Bahadur带着他从英国弄来的望远镜,在海得拉巴建立了第一座由印度人建立的现代天文台。Nawab Jung希望天文台能以海得拉巴的统治者(尼扎姆)命名,在他死后,天文台被海得拉巴的统治者接管。
*.海得拉巴是英属印度统治时期南亚规模最大的土邦,其统治者以富裕闻名,是当时世界上最有钱的人之一。
尼扎姆天文台的老仪器
1918年,尼扎姆天文台迎来第一位印度台长TP Bhaskaran,他也是第一位执掌印度国内现代天文台的本土学者。在其任内,尼扎姆天文台被转交给奥斯马尼亚大学,参与了天空之图(Carte du Ciel)计划,这是项由世界各地20家天文台参与的庞大观测计划,拍摄了超过2.2万张相片,旨在制作一份包括数百万颗恒星的摄影星图。
Japal-Rangapur天文台的1.22米反射式望远镜,奥斯马尼亚大学目前正试图找到合作方,恢复这些仪器的使用
随着海得拉巴城市规模的扩大和观测条件的恶化,1960年之后,尼扎姆天文台的主要设备迁移至海得拉巴附近Rangapur的一座山丘上。这座天文台曾拥有亚洲最大的48英寸(1.22米)反射式望远镜,是当时南亚,乃至亚洲设备最先进的天文台之一,但是进入21世纪,天文台的研究工作逐渐停止,如今处于半荒废状态中。‘
印度总理莫迪和时任比利时首相夏尔·米歇尔参与3.6米大望远镜的远程激活仪式
印度独立之初,如同许多雄心勃勃的新兴国家那样,在科学领域投入了大量资源。1951年,印度北方邦政府决定建设天文台,以勒克瑙大学为骨干建立专家委员会,负责天文台的选址。最终选址位于今北阿坎德邦奈尼塔尔的一座海拔1951米的高山上(北阿坎德邦成立于2000年,当时尚为北方邦的一部分)。
Devasthal山观测站的望远镜分布
2004年,北方邦国立天文台成为印度科技部(DST)下属的自治研究机构,新机构以印度古代最著名的天文学家阿耶波多命名(阿耶波多观测科学研究所,Aryabhatta Research Institute of Observational Sciences),其缩写ARIES,即白羊座,象征着光明的未来。(印度历法一般以春分前后的那个月为起点,目前,太阳在春分时所在的星座是白羊座)
Devasthal山观测站的3.6米大望远镜,两年后被日本的晴明望远镜超过,屈居亚洲第二
2004年,阿耶波多观测科学研究所在奈尼塔尔附近的Devasthal山(意为神之居所,海拔2540米)上觅得了更理想的观测点。观测点安装了目前印度最大的3.6米新技术光学望远镜,填补了该地区4米级光学望远镜的空白。3.6米新技术光学望远镜由比利时的AMOS公司和印度合作建造,配有自适应光学系统,竣工于2016年,是当时亚洲最大的通用光学望远镜。
建设中的4米国际液体望远镜
目前,Devasthal山观测站上还有个4米国际液体望远镜(ILMT)的计划,参与该项目的包括印度、比利时、加拿大、波兰的多个机构。液体望远镜的主镜面由低速旋转的水银盘面组成,成本仅为同口径传统光学望远镜的百分之一,缺点是只能对准天顶,不能倾斜,而且用来制作镜面的水银容易蒸发,且有毒,换成低危害的镓,成本则要贵很多。
霍米巴巴(Homi Jehangir Bhabha)和塔塔集团的创始人都来自印度孟买的帕西人社区,他们是古代伊朗祆教徒后裔
民间资本在印度的基础科学研究中起着重要作用。早在印度独立之前,科学家霍米巴巴(后来在印度核计划中扮演着关键角色)就写信给塔塔信托基金,请求能够给予资金援助,以建立一所科学研究机构。在时任塔塔集团董事长J. R. D. Tata支持下,成立了塔塔基础科学研究所(Tata Institute of Fundamental Research,TIFR)
塔塔基础科学研究所是印度核计划的摇篮,也是印度最顶尖的科研组织之一,在这里,诞生了印度第一台电子计算机、第一座射电望远镜阵列。研究所包括数学、自然科学、技术与计算机和生物科学四个部门,在天文领域,塔塔基础科学研究所下设国家射电天体物理中心,专注射电天文学,别具特色。
国家射电天体物理中心有一些比较先进的射电望远镜,简单介绍下——
Ooty射电望远镜
Ooty射电望远镜:建成于1970年,这是一座530米长,30米宽的圆柱状抛物面天线,由印度自主设计制造。望远镜工作在0.92米波长,理论上可检测出1000万千米外的1瓦无线电信号。
GMRT工作在米波波段,因此对天线加工精度的要求比较低
巨型米波射电望远镜阵列(Giant Metrewave Radio Telescope,GMRT):建成于1995年,包括30座完全可动的45米天线,由印度本土设计建造。这些天线的连线,形成长达25千米的干涉阵列,是世界上分辨率最高的射电望远镜阵列之一。2018年,国际研究团队通过GMRT发现了120亿光年外的最远射电星系。
除了本土的射电望远镜外,国家射电天体物理中心也参与了一些国际合作项目,比如坐落在澳大利亚的平方千米射电望远镜阵列等(中国也参与了该项目)。
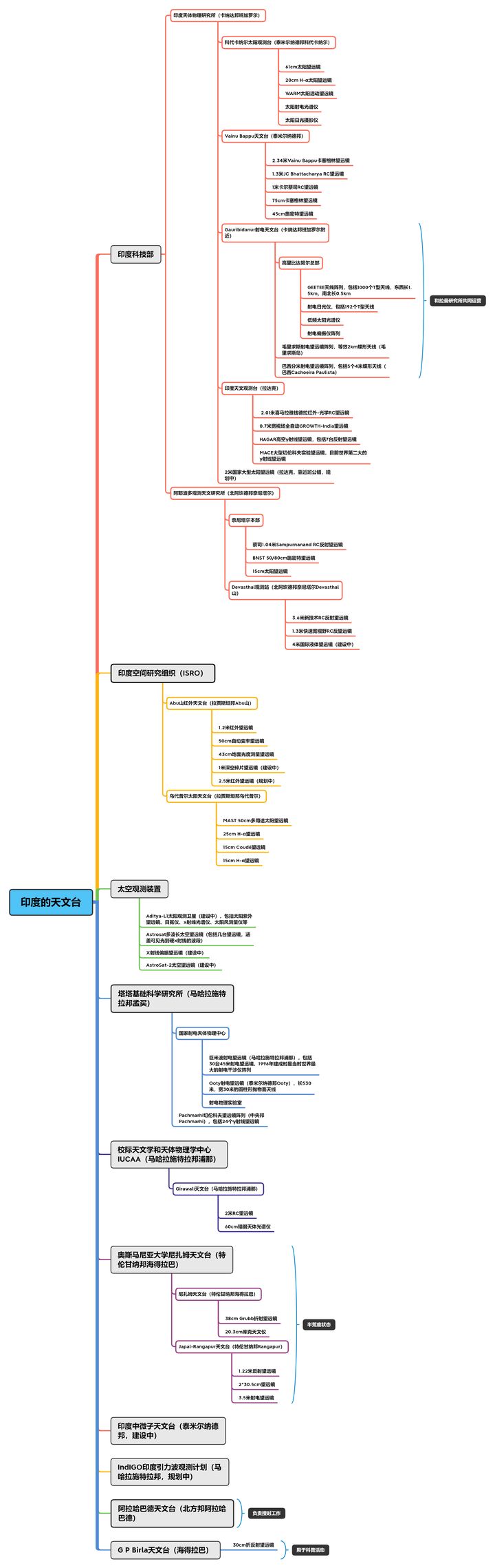
1962年,科学家Vikram Sarabhai受命组建了印度国家太空研究委员会,1969年,太空研究委员会发展为印度空间研究组织(Indian Space Research Organisation,ISRO)。作为空间研究的一部分,ISRO也建立了两座天文台。
乌代普尔太阳天文台
首先建立的是乌代普尔太阳天文台。这座天文台位于印度西北部拉贾斯坦邦的一个小岛上,仿照美国的大熊湖太阳天文台而建。天文台周遭的湖面水体可以减少太阳光对地面加热产生的空气湍流,提升太阳观测效果。
另一座天文台是拉贾斯坦邦的Abu山红外天文台,这是印度首座专用的红外天文台,位于海拔1680米的Gurushikhar峰上。天文台的主要设备是1.2米的卡塞格林反射望远镜,针对红外观测进行了优化。天文台目前正计划引入一台2.5米的红外望远镜,进一步提升观测水平。
AstroSat的结构简图
2015年,印度发射了本国第一颗专用的天文卫星——AstroSat。卫星重1515千克,携带了38cm的双筒紫外线望远镜、1台软X射线望远镜、3台大面积氙比例计数器、1台碲锌镉探测器,用于硬X射线天文研究。以及每6小时扫描全天的扫描天空监视器,涵盖了从可见光到硬X射线的观测波段。
Cartosat对应我国的高分系列,主要用于地球观察,不排除有几颗属于间谍卫星
目前,ISRO还进行着其他几项天文卫星的开发,包括AstroSat的后继卫星AstroSat2,X射线天文探测卫星X-ray Polarimeter Satellite,以及印度的第一颗太阳观测卫星Aditya-L1。作为对比,目前印度分辨率最高的卫星是2020年入轨的Cartosat-3卫星,携带了一架1.2米口径的望远镜,具备0.25米的全色分辨率。
1971年,在科代卡纳尔太阳天文台的基础上,印度政府成立了印度天体物理研究所(Indian Institute of Astrophysics,IIA)。IIA的总部在班加罗尔,下辖多座天文台,涵盖了从可见光到射电天文学等各个领域,另有计算中心、图书馆和多处实验室。
Vainu Bappu天文台
1960年,时任科代卡纳尔太阳天文台的台长Vainu Bappu在泰米尔纳德邦的Kavalur发现了一处理想的观测场所。此地空气清澈,又靠近赤道,可以轻松观测大半个天球的星体。Vainu Bappu在此启动了印度国产2.34米反射望远镜的计划,望远镜于1986年完工,成为当时除了前苏联以外亚洲最大的光学望远镜(亚美尼亚有个2.6米望远镜)。为了纪念已经去世的Vainu Bappu,天文台此后更名为Vainu Bappu天文台。
高里比达努尔的天线阵列
从1976年开始,IIA和班加罗尔的拉曼研究所在班加罗尔以北的高里比达努尔建立了一系列射电望远镜,包括1.4km*0.5km的射电望远镜阵列、射电日光仪等装置。他们还在毛里求斯、巴西建立了海外观测站,成为印度国家射电天体物理中心之外的另一射电天文研究重镇。
装有2.01米光学-红外望远镜的圆顶
IIA最新的观测站是位于中印边境拉达克地区的印度天文观测台(Indian Astronomical Observatory,IAO),此地海拔高达4500米,是世界第9高的天文台选址,也是北半球观测条件最好的天文台选址之一,堪比智利的阿塔卡玛沙漠。据此一百多千米的阿里地区,建有中国国家天文台的狮泉河观测站,海拔更高,不过目前并未在此放置大规模的天文装置,也许和当地敏感的地理位置有关。
Major Atmospheric Cerenkov Experiment Telescope切伦科夫实验望远镜的想象图
印度天文观测台的主要仪器是2.01米口径的光学-红外望远镜,以获得过诺贝尔物理学奖的印度裔天文学家钱德拉塞卡命名。其它设备包括世界第二大的切伦科夫望远镜Major Atmospheric Cerenkov Experiment Telescope(MACE)、高空伽马射线望远镜(High Altitude Gamma Ray Telescope,HAGAR)以及一台宽视场自动望远镜。
Girawali天文台的2米望远镜
除了上面这些专职研究机构外,印度另有一个大学之间的独立天文研究机构——校际天文和天体物理研究中心(Inter-University Centre for Astronomy and Astrophysics,IUCAA)。IUCAA建立于浦那大学校园内,下设Girawali天文台,拥有印度第3的2米反射式望远镜。此外,该组织还积极参与天文教学、科普以及国际合作。
版权声明:我们致力于保护作者版权,注重分享,被刊用文章【奥斯马尼亚大学(世界天文台巡礼)】因无法核实真实出处,未能及时与作者取得联系,或有版权异议的,请联系管理员,我们会立即处理! 部分文章是来自自研大数据AI进行生成,内容摘自(百度百科,百度知道,头条百科,中国民法典,刑法,牛津词典,新华词典,汉语词典,国家院校,科普平台)等数据,内容仅供学习参考,不准确地方联系删除处理!;
工作时间:8:00-18:00
客服电话
电子邮件
beimuxi@protonmail.com
扫码二维码
获取最新动态
