自2019年6月1日起,纳税人新办理车辆购置税纳税业务时,税务机关不再打印和发放纸质车辆购置税完税证明。在办理完车辆购置税纳税业务后,纳税人可以直接前往公安机关交通管理部门办理车辆注册登记手续,不需向公安机关交通管理部门提交纸质车辆购置完税证明啦。
那么,如果需要
“车购税完税证明信息”
要怎么获取呢?
So easy
网上办!掌上办 !
看你怎么选咯~
01.网上办
企业车主
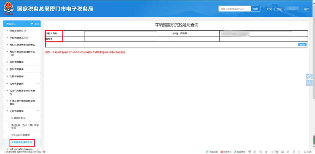
1、进入电子税务局后,选择“企业登录”,输入相关信息后,点击登录。
2、点击“我要查询”进入“证明信息查询”后,点击“车辆购置税证明查询”,输入“纳税人名称”、“车架号”等信息,点击查询。
3、纳税人可根据需要选择下载或打印“税收完税证明”。
个人车主
1、进入电子税务局后,选择“自然人登录”,输入相关信息,点击登录(提醒:首次登录需在线注册)。
2、选择“我要查询”,点击“车购税票证查验”后,在“车辆购置税完税证明查询”模块,输入纳税人名称、纳税人识别号、车架号等信息,点击“查询”即可。
3、纳税人可根据需要选择下载或打印“税收完税证明”。
02.掌上办
企业车主
1、登陆厦门税务掌上办税厅,点击“企业入口”,输入纳税人识别号、办税大厅密码后登录,选择实名办税人员并进行人脸识别验证,点击“刷脸登录”。
2、进入企业主页,选择“车辆购置税”,点击“完税证明查询”。
3、输入纳税人名称、纳税人识别号、车架号等信息后,点击查询,即可查看车辆购置税完税证明(电子版)。
个人车主
1、登陆厦门税务掌上办税厅,点击“自然人入口”,输入证件号码及自然人密码后(首次登陆需注册),点击“登录”。
2、进入自然人主页界面,选择“车辆购置税”,点击“完税证明查询”。
3、输入纳税人名称、纳税人识别号、车架号后,点击“查询”,即可查看车辆购置税完税证明。
版权声明:我们致力于保护作者版权,注重分享,被刊用文章【完税证明怎么打印(车辆购置税完税证明如何获取)】因无法核实真实出处,未能及时与作者取得联系,或有版权异议的,请联系管理员,我们会立即处理! 部分文章是来自自研大数据AI进行生成,内容摘自(百度百科,百度知道,头条百科,中国民法典,刑法,牛津词典,新华词典,汉语词典,国家院校,科普平台)等数据,内容仅供学习参考,不准确地方联系删除处理!;
工作时间:8:00-18:00
客服电话
电子邮件
beimuxi@protonmail.com
扫码二维码
获取最新动态
