关注【本头条号】更多关于制度、流程、体系、岗位、模板、方案、工具、案例、故事、图书、文案、报告、技能、职场等内容,弗布克15年积累免费与您分享!
阅读导航→
01 采购成本构成分析
02 采购成本管控流程
03 采购成本管理控制方案
采购成本是指企业为经营发展需要而组织相关人员开展采购活动而发生的各项费用,具体包括订购成本、维持成本、缺料(或缺货)成本这三大部分。
1.订购成本
订购成本,是指企业为了完成某次采购而进行的各种活动的费用,具体又可细分为下表所示的具体费用项目。
订购成本明细费用项目表
在订购成本中,有一部分与订购次数无关,如常设的采购部的基本开支等,称为订购的固定成本;另一部分与订购的次数有关,如差旅费、通讯费等,称为订购的变动成本。总体订购成本会随着订购次数或订购规模的变化而呈反方向变化。
2.维持成本
维持成本是指为保有物料或货物而开展一系列活动所发生的费用,其具体费用项目如下。
维持成本明细费用项目表
与订购成本类似,维持成本也可分为固定成本和变动成本。维持的固定成本,与存货数量的多少无关,如仓库折旧、仓库员工的固定月工资等;维持的变动成本,与持有存货数量有关,如存货资金、物料的破损和变质损失、物料的保险费用等。总体维持成本会随着订购次数或订购规模的变化而呈反方向变化。
3.缺料(或缺货)成本
缺料(或缺货)成本是指因采购不及时而造成物料或货物供应中断而造成的损失,其具体费用项目如下。
缺料(或缺货)成本明细费用项目表
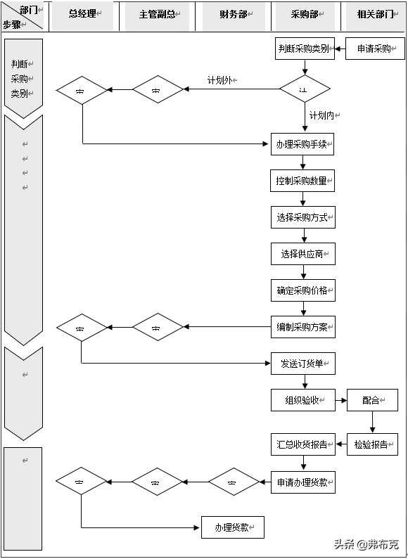
采购成本管理控制方案
一、方案规划
(一)目的
为确保材料高质量、低价格,从而达成降低采购成本的目的,规范采购价格审核管理,特制定本方案。
(二)适用范围
各项原物料采购时,价格的审核、确认,除另有规定外,悉依本方案处理。
(三)权责单位
1.采购部负责本方案的制定、修改、废止的起草工作。
2.总经理负责本方案制定、修改、废止的审批。
二、采购成本分析
(一)采购成本分析项目
成本分析是就供应商提供的报价进行成本估计,逐项审查、评估,以求证成本的合理性。一般包括以下8个项目。
1.直接及间接材料成本。
2.工艺方法。
3.所需设备、工具。
4.直接及间接人工成本。
5.制造费用或外包费用。
6.营销费用。
7.税金。
8.供应商行业利润。
(二)成本分析的运用
以下6种情形,采购人员应进行采购成本分析。
1.新材料无采购经验时。
2.底价难以确认时。
3.无法确认供应商报价是否合理时。
4.供应商单一时。
5.采购金额巨大时。
6.为提高议价效率时。
(三)“采购成本分析表”的提供方式
采购成本分析表的提供方式一般有两种:一种是由供应商提供的,另一种是由采购部编制标准报价单或成本分析表交由供应商填写。采购成本分析表的样式可如下。
采购成本分析表
厂商名称: 年 月 日
(四)成本分析步骤
1.确认设计是否超过规格要求。
2.检讨使用材料的特性与必要性。
3.计算各方案的使用材料成本。
4.提出改善建议并检讨。
5.检讨加工方法、加工工程。
6.选定最合适的设备、工具。
7.作业条件的检讨。
8.加工工时的评估。
9.就制造费用、营销费用、利润空间进行压缩。
(五)成本分析注意事项
1.利用自己或他人的经验。
2.应用会计查核手段。
3.利用技术分析方法。
4.向同类供应商学习。
5.建立成本计算经验公式。
6.提高议价技巧。
三、采购成本控制
采购成本控制最有效的就是降低采购材料成本。降低材料成本主要从以下6个方面入手。
(一)进行材料分类,把握主要的控制方向
进行材料的分类,确定重点材料然后在询价、比价、谈判、验货等各个环节上加以控制,最终使所采购的材料的价格降到最低。
(二)选择合适的采购方式
根据公司需采购的物料及采购量,结合该物料的市场供应情况,选择合适的采购方式,能集中采购的不分散采购,并能尽量利用联合采购的优势。
(三)公开采购,引入竞争机制
企业应当公开采购的清单,广泛接触各厂家的业务人员,形成供应商之间的竞争,这样有利于价格的下降。
(四)采购标准材料
标准材料因为大量制造、大量供应,其价格都不会太贵,如果订做则价格往往会高出很多,使采购成本上升。
(五)规范价格审核工作
1.明确报价依据
(1)研发部提供新材料规格书,作为采购部成本分析的基础,也作为供应商的报价依据。
(2)非通用物料的规格书,一般由供应商先提供样品,供开发部确认可用后,方予报价。
2.价格审核
(1)供应商接到规格书后,于规定期限内提出报价单。
(2)采购部一般应挑选三家以上供应商询价,以作为比价、议价的依据。
(3)采购专员以“单价审核单”一式三份呈部门主管(经理)审核。
(4)采购主管审核采购专员的报价,认为需要再进一步议价时,退回采购人员重新议价,或由主管亲自与供应商议价。
(5)采购主管审核确认后的价格,呈分管副总审核,并呈总经理确认批准。
(6)副总、总经理均可视需要再行议价或要求采购部进一步议价。
(7)单价审核单经核准后,一联转财务,一联由采购部存档,一联转供应商。
3.价格调查
(1)已核定的材料,采购部必须经常分析或收集资料,作为降低成本的依据。
(2)本公司各有关单位,均有义务协助提供价格讯息,以利采购部比价参考。
(3)已核定的物料采购单价如需上涨或降低,应以单价审核单形式重新报批,且附上书面的原因说明。
(4)单价涨跌的审核流程,应同新价格审核流程。
(5)在同等价格、品质条件下,涨跌后采购应优先考虑与原供应商合作。
(6)配合公司成本降低策略,原则上每年应就采购单价要求供应商配合予以降价。
(7)采购数量或频率有明显增加时,应要求供应商适当降低单价。
(六)加强采购人员的管理,保证采购人员的廉洁
1.对内加强监督,对外向供应商申明本企业的政策。
2.进行职业道德教育,要采取一定的措施防止采购人员为了私利而损害企业利益。
#采购##成本控制##成本#
本文由弗布克原创,版权归属弗布克,欢迎转发,禁止转载,抄袭、洗稿,侵权必究。
领取本资料的Word、PDF版完整内容方法:
1.本资源编号:1176。
2.关注+评论+转发,然后私信“资料”。
更多相关资料可点击下面“了解更多”。
版权声明:我们致力于保护作者版权,注重分享,被刊用文章【材料采购会计科目(成本控制)】因无法核实真实出处,未能及时与作者取得联系,或有版权异议的,请联系管理员,我们会立即处理! 部分文章是来自自研大数据AI进行生成,内容摘自(百度百科,百度知道,头条百科,中国民法典,刑法,牛津词典,新华词典,汉语词典,国家院校,科普平台)等数据,内容仅供学习参考,不准确地方联系删除处理!;
工作时间:8:00-18:00
客服电话
电子邮件
beimuxi@protonmail.com
扫码二维码
获取最新动态
